📋 WebApp FEOE - Documentación Completa

Gestión de Prácticas FCT | Empresas, Convenios y Contactos

📌 Versión Documento: v3.1 | Actualizado: 2026-04-16

🏭 ¿Qué es la WebApp FEOE?

Es una aplicación web completa para la gestión de empresas colaboradoras donde los alumnos del IES realizan sus prácticas FCT (Formación en Centros de Trabajo). La aplicación permite administrar empresas, contactos, convenios y el historial de comunicaciones, con un enfoque especial en la usabilidad desde dispositivos móviles para la toma de datos en campo.

🎯 Objetivo Principal

  • Centralizar la gestión de empresas colaboradoras
  • Digitalizar el proceso de convenios FCT
  • Registrar historial de contactos con empresas
  • Facilitar la toma de datos en visitas a empresas
  • Mantener trazabilidad de todas las acciones
  • Generar códigos de convenio automáticos

👥 Usuarios del Sistema

  • 👑 SUPERADMIN - Control total + reset de BD en pruebas
  • 👤 ADMIN - Gestión completa del sistema
  • 📋 DIRECTOR - Firma de convenios
  • 👨‍🏫 PROFESOR - Gestión de empresas y contactos

📱 Funcionalidades Móviles

  • 📸 Captura de fotos de empresas con cámara
  • 📍 Geolocalización automática (GPS)
  • 📝 Formularios optimizados para móvil
  • 📎 Subida de "ficha de toma de datos"
  • 📄 Generación de PDF de toma de datos

🖥️ Dashboard Principal

📊 El dashboard incluirá:

Panel de control con estadísticas de empresas
Filtros por estado: VIGENTES | CADUCADAS | TODOS | REQUIEREN RENOVACIÓN
Listado de empresas con nombre, estado del convenio, último contacto
Badge "Requiere Renovación" para convenios a menos de 60 días
Menú lateral con acceso a todas las secciones

📅 Plan de Desarrollo - Fases

⚙️ Stack Tecnológico

🐘 PHP 8.2+ 🗄️ MySQL / MariaDB 🌐 HTML5 / CSS3 ⚡ JavaScript Vanilla 🗺️ Leaflet / OpenStreetMap 📄 jsPDF / html2canvas 🔐 bcrypt 📱 MediaDevices API 📍 Geolocation API

📐 Instrucciones de Desarrollo

📁 Estructura del Proyecto

webapp_feoe/
├── config/
│   ├── .htaccess
│   ├── database.php
│   └── app.php
├── core/
│   ├── .htaccess
│   ├── Auth.php
│   ├── Helpers.php
│   └── Mailer.php
├── controllers/
├── models/
├── public/
│   ├── css/
│   ├── img/
│   └── js/
├── templates/
├── uploads/
├── views/
├── .htaccess
├── index.php
└── composer.json
                    

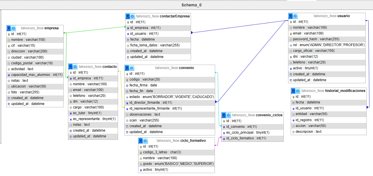
🗄️ Esquema de Base de Datos

Esquema de Base de Datos FEOE
📊 Diagrama de relaciones - takwsozs_feoe

⚙️ Funcionalidades Especificadas


👥 Jerarquía de Roles

RolPermisos
👑 SUPERADMINTodo ADMIN + Reset de BD
👤 ADMINGestión completa
📋 DIRECTORVisualización y firma de convenios
👨‍🏫 PROFESORGestión de empresas y contactos